| 일 | 월 | 화 | 수 | 목 | 금 | 토 |
|---|---|---|---|---|---|---|
| 1 | 2 | 3 | 4 | |||
| 5 | 6 | 7 | 8 | 9 | 10 | 11 |
| 12 | 13 | 14 | 15 | 16 | 17 | 18 |
| 19 | 20 | 21 | 22 | 23 | 24 | 25 |
| 26 | 27 | 28 | 29 | 30 |
- 깃허브
- java
- restapi
- spring
- 이클립스
- CSS
- 배포
- 티스토리챌린지
- Ai
- error
- 자바
- AJAX
- flux
- comfyui
- NanoBanana
- 스파르타코딩클럽
- vscode
- ChatGPT
- myBatis
- HTML
- 오블완
- 김영한
- Firebase
- jQuery
- Eclipse
- SQLD
- SQL
- 웹개발
- 코딩
- JavaScript
- Today
- Total
푸들푸들
[ComfyUI] Nano Banana(Gemini 2.5 Flash Image) 확장2 본문
https://poodlepoodle.tistory.com/150
[ComfyUI] Nano Banana(Gemini 2.5 Flash Image) 확장
https://poodlepoodle.tistory.com/149 [ComfyUI] Nano Banana(Gemini 2.5 Flash Image) 적용Nano Banana를 ComfyUI에서 실행할 수 있는 workflowhttps://github.com/ShmuelRonen/ComfyUI-NanoBanano GitHub - ShmuelRonen/ComfyUI-NanoBanano: A ComfyUI custom n
poodlepoodle.tistory.com
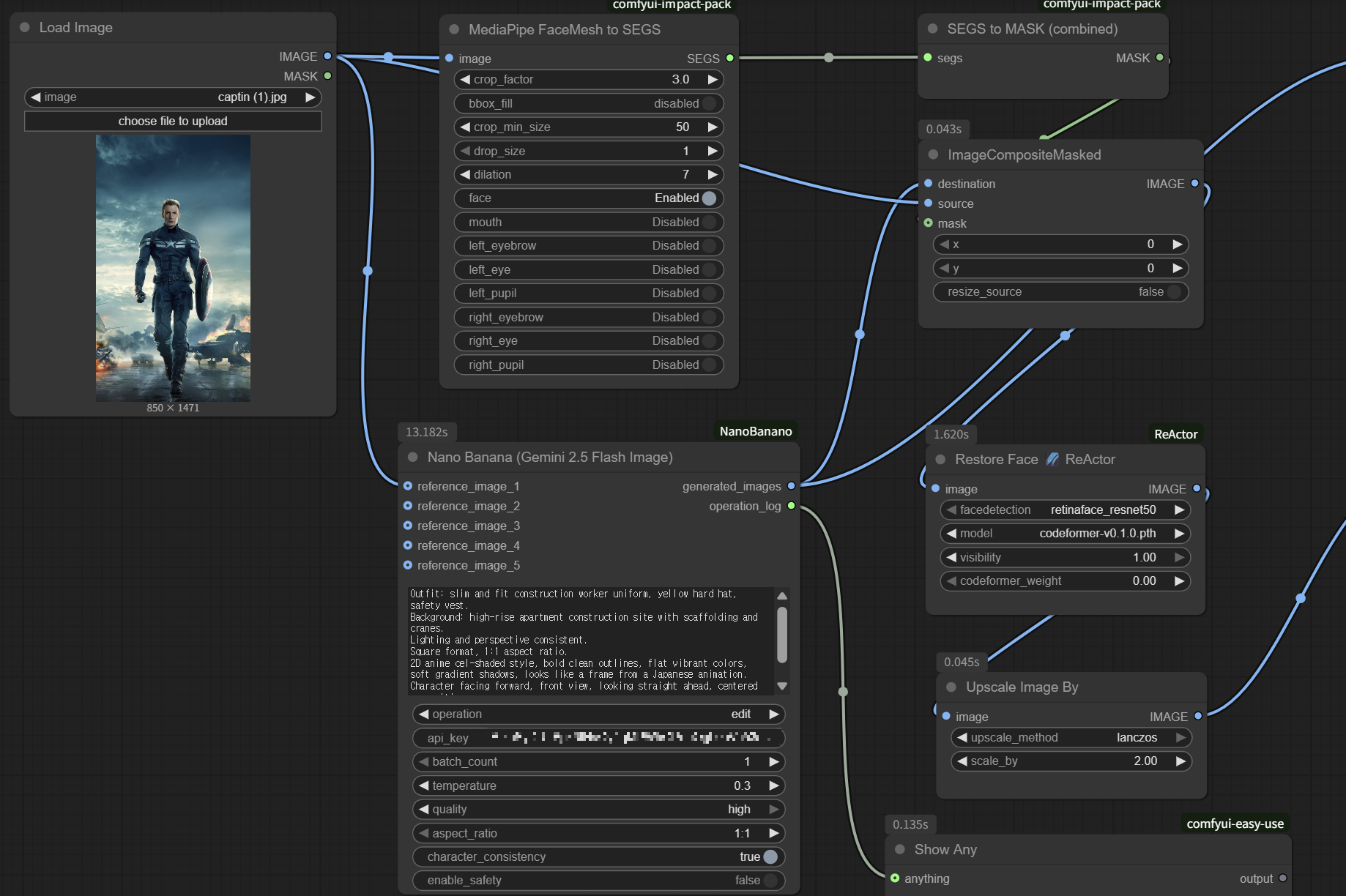
전 글에 이어서..
전의 워크플로우에 불필요한 노드가 있어서 삭제함.
얼굴 유지력이 떨어지는 거 같아 Restore Face(ReActor) 노드를 추가해봄.
*(몸 전체 표현-몸통이 사라지는 경우가 있어서 추가함. / 건설 현장, 복장)
Do not alter the face. Keep identity the same.
Outfit: slim and fit construction worker uniform, yellow hard hat, safety vest.
Background: realistic high-rise apartment construction site with scaffolding and cranes.
Lighting and perspective must be consistent. Do not erase or fade the body.square format, 1:1 aspect ratio.

너무 옛날 영화 포스터 같음..
* ++ (실사 느낌 추가)
Ultra realistic, photo taken with a DSLR camera, natural lighting, candid shot, high detail, real photo look.

* ++ (얼굴 유지를 위해 프롬프트에 강조)
Do not alter the face in any way. The face must remain exactly the same as in the reference photo.
Absolutely preserve identity, expression, skin tone, and all facial features.

* (애니메이션 느낌)
2D anime cel-shaded style, bold clean outlines, flat vibrant colors, soft gradient shadows, looks like a frame from a Japanese animation.


얼굴을 보존해 합성을 하는 거라 애니메이션 버전은 어려운 것 같음
* (얼굴 보존 프롬프트 삭제)
Outfit: slim and fit construction worker uniform, yellow hard hat, safety vest.
Background: high-rise apartment construction site with scaffolding and cranes.
Lighting and perspective consistent.
Square format, 1:1 aspect ratio.
2D anime cel-shaded style, bold clean outlines, flat vibrant colors, soft gradient shadows, looks like a frame from a Japanese animation.
Character facing forward, front view, looking straight ahead, centered composition. (정면을 안봐서 정면 추가)



성별 언급 없이 건설 현장, 다부진 몸이라는 키워드로 인해 남자로 생성되는 듯(;;;)
* (성별 변경 금지 추가)
Maintain the same gender as the reference photo. Do not change gender.


'SELF-STUDY > AI' 카테고리의 다른 글
| [ComfyUI] Nano Banana(Gemini 2.5 Flash Image) 확장 (0) | 2025.09.09 |
|---|---|
| [ComfyUI] Nano Banana(Gemini 2.5 Flash Image) 적용 (0) | 2025.09.08 |
| [ComfyUI] Qwen-Image Text to Image (0) | 2025.09.05 |
| [ComfyUI] Flux Kontext + ReActor (0) | 2025.09.05 |
| [ComfyUI] ICEdit (2) | 2025.09.01 |